Repair For MacBook Pro A1989 That Won't Turn On

ID: 139928

Description:

Steps:

  1. Press the power button. The MacBook won’t turn on.
  2. Plug in the BY-3200 power cable, and the input voltage is 20V.
  3. The current reading on the DC Power Supply stays at 0.047A.
  4. Step image Step image
  5. Unplug the power cable. Next, we need to disassemble the MacBook and test.
  6. The MacBook model is A1989.
  7. Remove the screws and disconnect the battery connector flex cable.
  8. Step image Step image Step image
  9. Plug in the BY-3200, and the input voltage is 5V.
  10. The current reading on the DC Power Supply stays at 0.059A.
  11. The power supply of the motherboard is only 5V, which is abnormal.
  12. The normal power supply should be 20V. It indicates that the motherboard has malfunctioned.
  13. Step image Step image
  14. Then we remove the motherboard and install the power connector flex cable.
  15. Step image Step image
  16. The motherboard number is 820-00850-07.
  17. Open the schematic diagram and bitmap.
  18. U3900 is the T2 chip. U7800 is the power chip.
  19. Step image Step image Step image
  20. Measure the standby voltage of the T2 chip, which is supplied by the U7800. Find U7800 on the schematic diagram.
  21. This table shows the standby voltage of T2 chip.
  22. Step image Step image
  23. Plug in the power cable.
  24. The motherboard's current stops at 0.06A, and the input voltage is only 5V.
  25. Step image Step image
  26. Measure the power supply of the motherboard.
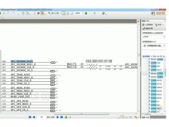
  27. The measured voltage values are normal. It can be judged that the power supply circuit of the motherboard is good.
  28. Next, we need to determine if the fault (voltage failing to increase) is caused by T2 chip data problems.
  29. Step image Step image
  30. Find the T2 chip on the bitmap, and the location name is U3900. Search U3900 on the diagram and find the ROM chip for T2.
  31. Copy signal SPI_SOCROM_MISO. Find the SoC ROM, and the location name is U4770. Find U4770 on the bitmap.
  32. Step image Step image Step image
  33. Find the SoC ROM (U4770) on the motherboard. Remove SoC ROM chip with Hot Air Gun at 430℃.
  34. Get the BY-T200 and write the new SoC ROM data. Attach the chip to the seat of BY-T200. Pin 1 of the chip must align with the red dot on the tool.
  35. Then connect BY-T200 with the computer.
  36. Step image Step image Step image
  37. Install the driver and open AsProgrammer.
  38. Step image Step image
  39. Click Read ID and select MX25U3235F_1.8V.
  40. Step image Step image
  41. Click Open file and select A1989 T2 ROM original data.bin.
  42. Step image Step image
  43. Click Auto Program and click Yes.
  44. Data writing has been completed.
  45. Step image Step image Step image
  46. Unplug BY-T200. Solder the chip back to the motherboard.
  47. Plug in the power cable. The BY-3200 shows an increase in input voltage from 5V to 20V.
  48. The current jump on the DC power supply is normal, which indicates that the motherboard is turned on.
  49. Step image Step image Step image
  50. Disconnect the power cable and install the motherboard. Plug in the power cable.
  51. The MacBook is turned on and can enter the system.
  52. Step image Step image
  53. Lastly, assemble the MacBook.
  54. Connect the battery flex cable and put the back cover on.
  55. Plug in the power cable and press the power button. The MacBook is turned on and can enter the system. The fault has been cleared.
  56. Step image Step image Step image
Back